简介:
创建无限级文件夹,上传文件,可进行删除,下载
分享等功能,异步上传
无限级文件夹:可在根目录中创建文件夹,点击文件夹即可进入下一级目录,可上传文件或新建目录
下载:单击列表中的文件即可下载文件
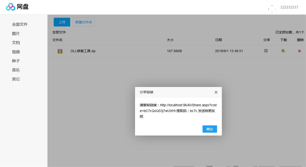
分享:用户分享文件链接会生成提取码,其它用户进入该链接需输入提取码比对,正确的进入下载,错误的提取码不允许下载
会员分为普通会员与VIP超级会员。会员通过VIP激活码可以升级成为VIP超级会员
普通会员最多允许上传100MB大小的文件
VIP超级会员允许10g大小的文件
安装sql server2008r2或以上版本数据库
图片:





资源下载
下载价格免费


评论0